轉帖|其它|編輯:郝浩|2012-05-22 22:48:30.000|閱讀 2369 次
概述:剛開始使用IntelliJ,最常見的一個問題就是快捷鍵用不慣,特別是習慣了Eclipse等IDE的快捷鍵,剛開始使用時會覺得不知道如何使用快捷鍵,靠點鼠標效率太低。這里跟大家簡單介紹下IntelliJ的快捷鍵。
# 界面/圖表報表/文檔/IDE等千款熱門軟控件火熱銷售中 >>
剛開始使用IntelliJ,最常見的一個問題就是快捷鍵用不慣,特別是習慣了Eclipse等IDE的快捷鍵,剛開始使用時會覺得不知道如何使用快捷鍵,靠點鼠標效率太低。這里跟大家簡單介紹下IntelliJ的快捷鍵。
打開IntelliJ后,進入歡迎頁面,或者項目頁面,這里可以直接查看IntelliJ的默認快捷鍵。如圖中紅框部分。
歡迎界面:

或者從幫助菜單中也可以找到選項:

選擇后會打開一個默認快捷鍵的pdf文檔,當然,是全英文的。

開始不熟悉,多用幾次就慢慢習慣了,intelliJ的強大的快捷鍵是很多選擇它的理由之一。對于默認的快捷鍵,我這里簡單的使用了下,做了一些中文記錄,大家可以參考。

很棒的是,在使用過程中,也可以隨時查找快捷鍵的定義,只要同時按下Ctrl+Shift+A,可以查找快捷鍵定義:

這里有個地方要注意,就是intelliJ的快捷鍵較多,由于中文環境,我們都安裝了各種中文輸入法或者其他軟件,使用中部分默認的快捷鍵已經被使用,會導致快捷鍵失效。這個時候我們可以通過修改和自定義快捷鍵來處理。
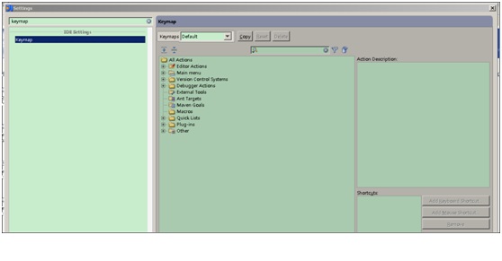
打開菜單File—>Setting 或者直接按Ctrl+Alt+S,
然后搜索keymap

如下所示

這里表示當前使用的默認的快捷鍵方式。如果還是習慣使用Eclipse快捷鍵的童鞋,IntelliJ很人性化的幫你想好了,可以直接使用。還支持其他各種IDE工具的快捷鍵。

點擊下拉框,選擇Eclipse,保存后可以發現IntelliJ已經使用Eclipse默認的快捷鍵,很不錯吧.如果決定使用IntelliJ的話,還是建議使用IntelliJ的快捷鍵。
回到默認的快捷鍵。這里列了各種動作對應的快捷鍵,選擇你要修改的,就可以直接調整。沒有定義快捷鍵的,可以根據喜好自由定義。

接下來就是在使用中慢慢熟悉這些快捷鍵的。一段時間后,你會發現這些還真是好用。哈哈!
本站文章除注明轉載外,均為本站原創或翻譯。歡迎任何形式的轉載,但請務必注明出處、不得修改原文相關鏈接,如果存在內容上的異議請郵件反饋至chenjj@ke049m.cn
文章轉載自://xinyuwu.iteye.com/blog/1005454